• Températures
Avant de surcadencer nos CPU, jetons un rapide coup d’œil aux différentes températures relevées pour nos protagonistes durant les tests à leurs fréquences par défaut. Les refroidisseurs utilisés sont décrits en page protocole, quant à la pâte thermique, il s’agit d’ARCTIC MX-4.

Vu les consommations atteintes lors du passage en régime PL2, les températures des puces bleues s’envolent à ce moment. Ce sont les valeurs maximales dans ces conditions qui sont reportées dans le graphique, le passage en PL1 permet toutefois d’abaisser d’une dizaine de degrés ces dernières.
• Overclocking
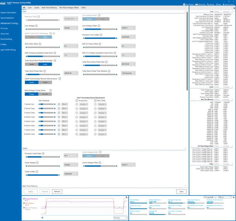
Concernant l’overclocking, Intel continue de faire progresser son logiciel maison, aka XTU. Il est à présent plus aisé de tirer parti au mieux de son CPU, une option Optimizer permettant même de prérégler les paramètres afin d’atteindre une valeur cible souhaitée (dans la limite du faisable). Bien entendu, ce n’est pas aussi optimisé qu’un réglage minutieux à la main, mais de quoi permettre au profane de tirer facilement un peu plus de leur CPU.

Intel XTU
Précisons que nous validons toujours nos surcadençages par 30 mn d’OCCT sans erreur et que pour ce dossier, nous avons dû utiliser notre Noctua NH-D15 Chromax Black pour procéder à l’overclocking, du fait des températures qui s’avèrent très vite limitantes lors de cet exercice. Notre AIO ne s’est pas avéré plus performant, la montée en température étant extrêmement rapide, le Noctua s’est avéré plus performant dans ces conditions, même s’il doit s’époumoner pour cela. Nous avons dû nous contenter de 5,1 GHz sur tous les cœurs, soit la fréquence atteinte en régime PL2. S’il est possible de monter plus haut, le CPU finit systématiquement par passer en throttling au-delà de cette fréquence. Avec cette dernière, nous sommes parvenu à maintenir le CPU à 86°C, la consommation double (par rapport à celle mesurée en PL1) pour des performances (Cinema 4D) progressant de presque 12%.

Le Core i9-11900K après surcadençage de tous ses cœurs
Passons au Core i7-11700K. La température frolant les 94°C, nous a posé encore plus de souci car malgré une tension moindre, la consommation s’est avérée encore plus élevé (+20 W) que celle du 11900K pourtant cadencé 200 MHz de plus (mauvais tirage à la loterie du silicium). Les gains mesurés sont de presque 18% par rapport aux performances obtenues avec la puce sous Cinema 4D.

Le Core i7-11700K surcadencé tous cœurs
Finissons par le 11600K. La température nous a moins ennuyé cette fois, puisque se « limitant » à 81°C. La consommation progresse tout de même de plus de 70 W (+58%) pour des performances en hausse de 8%. Malgré nos tentatives, nous ne sommes pas parvenus à stabiliser 5 GHz sur tous les cœurs.

Le Core i5-11600K overclocké
Voilà ce que nous pouvions vous dire sur ces nouveaux processeurs, passons au verdict page suivante.