• HD 65x0D, socket FM1 et Chipset A75
Comme nous l’avons vu, la partie CPU de Llano s’appuie très fortement sur une base existante, K10.5 pour la nommer. Côté GPU, AMD n’a là aussi pas fait dans l’originalité puisque les HD 6550D et 6530D, noms respectifs des IGP intégrés aux A8-3850 et A6-3650 utilisent en fait la même architecture Vec 5 (4+1) que l’on retrouve sur les GPU d’entrée et milieu de gamme du fondeur :

Diagramme Sumo (partie GPU de Llano)
On retrouve donc 80 unités de calculs à 5 composantes pour un total de 400 SP sur l’A8 et 320 (64 Vec5) sur l’A6, un setup engine regroupant la gestion de la géométrie (dont la tesselation souvent mis en avant pour DX11) et le moteur vidéo UVD3 qui permet le décodage hardware des codecs XviD et MVC (Blu-ray 3D). Le contrôleur mémoire (128 bits) est partagé entre les parties CPU et GPU de Llano avec une priorisation à ce dernier lors de sollicitations intenses simultanées. Les fréquences sont à nouveau très conservatrices avec 600 Mhz pour le 6550D et 444 Mhz pour le 6530D.
Notons qu’AMD profite de la commercialisation de ses APU pour relancer son Hybrid Crossfire, renommé pour l’occasion Dual Graphics. Le principe, coupler une carte graphique à son APU pour maximiser les performances 3D tout en prodiguant un tour de passe-passe marketing consistant à nommer ce couple comme une carte graphique "discrete" plus performante et alléchante dans les étals des grandes surfaces… Autant vous dire que l’on n’est pas fan et cela va à notre avis un peu à l’encontre de la philosophie Fusion qui consiste à se passer de carte graphique dédiée pour qui n’a pas besoin d’un monstre de puissance 3D. Autant opter pour un CPU classique moins cher et plus performant associé à une carte 3D dédiée plutôt que de se lancer dans une telle association boîteuse !


Cliquez pour agrandir
Voici un certain temps qu’AMD n’avait pas annoncé (pour le plus grand plaisir des consommateurs) de nouveaux sockets pour le grand public. C’est à présent chose faite avec le FM1 qui reprend les 905 points de contacts nécessaires à ses nouveaux CPU. Notons toutefois que fort intelligemment, AMD a conservé les entraxes de fixations des ventirads autour du socket permettant dès lors de rendre compatible ce dernier avec toutes les solutions de refroidissement compatibles AM2/3.

Socket FM1
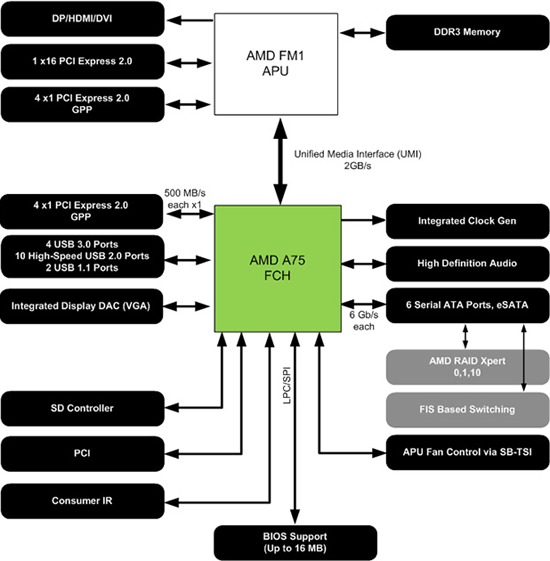
AMD lance pour accompagner son socket, 2 chipsets compagnons ou plutôt southbridge, le northbridge ayant été complétement absorbé par les CPU modernes. L’A75 est la version la plus complète en attendant un éventuel A85FX. Le diagramme ci-dessous décrit les fonctionnalités de cette puce, un lien UMI à 2 Go/s interconnecte APU et chipset, il s’agit vraisemblablement d’un lien 4x PCIE 2.0 à l’instar de ce qu’a pratiqué Intel pour relier ses CPU Sandy Bridge aux chipsets série 6. Notons la gestion nâtive de 6 ports SATA 6Gb/s alors qu’Intel n’en intègre pour le moment que 2 et enfin 4 ports USB 3.0, il était temps ! En fait AMD a pour ce point utilisé une licence Renesas fournisseur bien connu de puces USB 3.0, mais qu’importe la manière l’essentiel étant bien la gestion enfin nâtive dans un chipset de cette interface ce qui profitera à sa démocratisation. 10 ports USB 2.0 complètent la connectivité du southbridge.

Diagramme AMD A75
L’A75 est une petite puce comme en témoigne la photo suivante. Et l’A55 alors ? En fait ce dernier diffère sur 2 points : le remplacement des ports SATA 6 Gb/s par des versions 3 Gb/s et la suppression des 4 ports USB 3.0 remplacés par des versions USB 2.0. Bref une version à bas coût mais dénuée des nouvelles normes !

Cliquer pour agrandir
Voilà pour les APU et plateformes associés, passons à présent à la pratique !